Das Lakehouse ist der zentrale Datenspeicher in MS Fabric für analytische Zwecke, die Anlage des (leeren) Lakehouse ist wirklich sehr einfach und haben wir im Teil 1 dieser Serie beschrieben. Aber auch das Befüllen des Lakehouse mit einem Dataflow (= „Power Query in der Cloud“) ist sehr einfach, wir haben das im Teil 2 beschrieben. In diesem abschließenden dritten Blogbeitrag sehen wir uns jetzt an, wie der Zugriff aus Power BI auf die Tabellen des Lakehouse mit dem neuen Direct Lake Modus erfolgt.
1. Konzeptioneller Background in MS Fabric
Der neue Direct Lake Modus ermöglicht den direkten und performanten Zugriff auf die Delta Tables mit den Ressourcen des Lakehouse, ohne die Tabellen nochmals in das Datenmodell importieren zu müssen. Der Direct Lake Modus ist also eine Alternative zum Importmodus und funktioniert technisch gesehen effiizienter als der Direct Query Modus. Allerdings funktioniert das nicht „einfach so“ sondern es muß am Workspace ein eigenständiges Semantisches Modell angelegt werden, daß diesen Direct Lake Zugriff für die Reports bewerkstelligt.

2. Erstellen des Direct Lake Datenmodells
Ausgangspunkt ist unser bereits aus Teil 1 und Teil 2 bekannte Lakehouse im Power BI Cloud Service.

Für die Erstellung des Direct Lake Datenmodells in Power BI Desktop muß unter den Preview Features die entsprechende Option aktiviert sein:

Jetzt kann einfach in einer neuen Power BI Desktop Anwendung der Lakehouse Konnektor gestartet werden …

… und das Lakehouse ausgewählt werden. Wichtig dabei ist, den Verbindungsmodus „Connect to OneLake“ auszuwählen, da nur dieser den Direct Lake Modus bedingt:

Jetzt muß ein Name für das neu zu erstellende Semantische Modell festgelegt werden und die gewünschten Tabellen aus dem Lakehouse ausgewählt werden:

Jetzt wurde bereits das neue semantische Modell in Power BI Desktop angelegt:
- Die Anwendung besteht nur aus einem Datenmodell und keinem Report (= eingeschränkte Navigation links)
- Die Tabelle aus dem Lakehouse ist im Direct Lake Modus angebunden (= gestrichelte Linie am Tabellenheader)
- Die Möglichkeiten sind gg. einem Datenmodell im Importmodus eingeschränkt (siehe dazu weiter unten)
- Wir befinden uns im Live editing mode, d.h. jeder Schritt in Power BI Desktop wird in Echtzeit auf das Semenatische Modell gespeichert, das sich bereits am Power BI Cloud Service befindet

Hier zum Quercheck das semantische Direct Lake Model am Power BI Cloud Service:

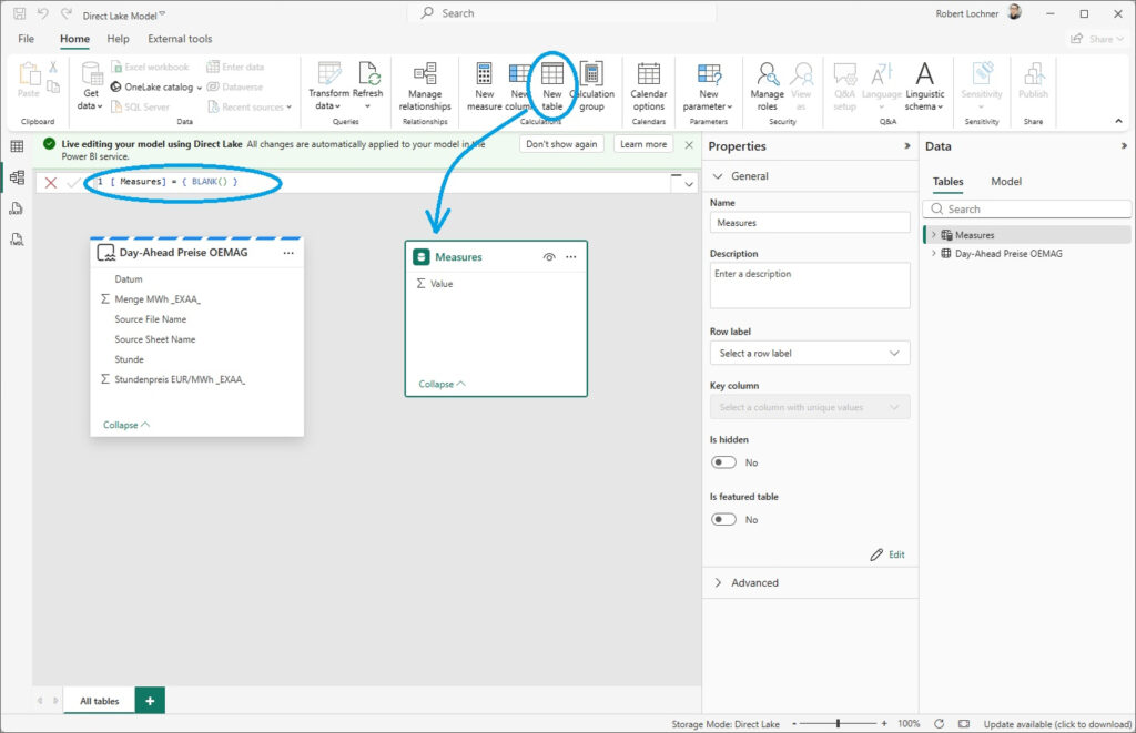
Wir erweitern jetzt das semantische Modell um einen Calculated Table für die Measures Tabelle …

… und einige Measures zur Berechnung von Kennzahlen:

Alle Änderungen werden unmittelbar auf das Direct Lake Datenmodell am Power BI Cloud Service live gespeichert, es braucht also kein Publish um die Änderungen live zu schalten.
3. Erstellen des Reports mit Direct Lake Modus
Jetzt erstellen wir einen Power BI Report auf das Direct Lake Model …

… und legen eine erste Tabellenvisualisierung an:

Wird ein weiteres Measure benötigt, wird dieses einfach im Live Editing Mode dem Datenmodell hinzugefügt …

… und kann im nächsten Moment auch schon in die Visualisierung hinzugefügt werden:

Der Report visualisiert also die Inhalte der Delta Tables aus dem Lakehouse im Direct Lake Modus, die Darstellung erfolgt also live und ohne weiteren Import.

4. Wartung und Refresh des Direct Lake Models
Das Direct Lake Model kann entweder direkt im Power BI Cloud Service weiterbearbeitet werden oder die Wartung kann – wie oben gezeigt – weiterhin über Power BI Desktop erfolgen. Dabei kann einfach bei jeder Bearbeitung eine neue leere PBIX Anwendung angelegt werden und mit dem „Power BI semantic models“ Konnektor eine Verbindung zum bestehenden Direct Lake Model hergestellt werden.
Das Direct Lake Datenmodell braucht – ähnlich wie beim Importmodus – einen Refresh, um die letztgültigen Daten aus den Delta Tabellen anzeigen zu können. Die entsprechende Option in den Settings des Datenmodells ist per default aktiviert. Dieser Prozess wird übrigens Framing genannt und kann automatisch oder auch manuell angestoßen werden. Das Framing dauert in der Regel nur einige Sekunden.

5. Fazit und Evaluierung
Der Direct Lake Modus ist eine neue Speichermodusoption für Power BI und damit eine neue Architekturvariante, die jedenfalls aufwendiger ist als der neue Importmodus.
Anwendungsgebiete:
- Direct Lake ist für große Datenmengen optimiert, um den Inhalt aus den Delta-Tabellen des OneLake schnell in den Arbeitsspeicher zu laden und über das Semantikmodell eine interaktive Hochleistungsanalyse durchzuführen.
- Direct Lake ermöglicht eine modulare Wiederverwendung von Daten in anspruchsvolleren Architekturen, ohne die gleichen Daten mehrfach importieren zu müssen.
- Für einfache Szenarien ist aber weiterhin der Importmodus die Best Practice, da eine Direct Lake Architektur jedenfalls anspruchsvoller ist als eine Importmodus Architektur.
Besonderheiten im Betrieb:
- Eine schnelle Direct Lake Abfrage kann unter bestimmten Bedingungen in einen langsamen Direct Query Fallback (auf den SQL Endpoint des Lakehouse) zurückfallen.
Limitierungen in der Datenmodellierung:
- Im Direct Lake Datenmodell können derzeit nur Tabellen aus Lakehouses und Warehouses kombiniert werden
- Keine Calculated Columns mit Referenz auf Direct Lake Columns
- Keine Calculted Tables mit Referenz auf Direct Lake Tabellen
- u.a.
Diese Limitierungen machen den Direct Lake Modus in der Praxis mühsam. Daher sollte der Direct Lake Modus nicht „einfach so“ eingesetzt werden sondern in gut begründeten Anwendungsfällen.
Quellen und Weiterführend
https://learn.microsoft.com/de-de/fabric/fundamentals/direct-lake-overview
https://data-mozart.com/a-tale-of-two-direct-lakes-in-microsoft-fabric
https://data-marc.com/2023/09/28/understanding-data-temperature-with-direct-lake-in-fabric



